Standortanzeiger

Sie befinden sich hier: Knowledgebase > Knowledgebase ► BeeCollect Cloud > bc-cloud

Knowledgebase ► BeeCollect Cloud ► Freigabe von Datensätzen

Startseite Zurück zur Knowledgebase Zurück zur den Artikeln

Einleitung

Die Freigabe von Datensätzen gezielt für andere Institutionen oder für die Allgemeinheit über den OAI-PMH-Service erfolgt für jeden freizugebenden Datensatz in zwei Schritten.

Freigabe einzelner Datensätze

Im folgenden wird dies zunächst am Beispiel eines einzelnen Datensatzes gezeigt. Dazu wird im jeweiligen Modul der betreffende Datensatz geöffnet. Die Freigabe erfolgt dann über das Panel BC Cloud Freigabeschlüssel.

Schritt 1: Zuordnung des primären Freigabeschlüssels

Jeder in der BeeCollect Cloud geteilte Datensatz hat einen mit ihm verknüpften primären Freigabeschlüssel, der die Zugehörigkeit des Datensatzes zu einer bestimmten Organisation definiert. Vor der eigentlichen Freigabe für eine andere Organisation muss also zunöchst dieser Freigabeschlüssel zugeordnet werden. Dazu wird der (+)-Knopf innerhalb des Panel betätigt. Ist dem Datensatz noch kein Freigabeschlüssel zugewiesen worden, wird als erstes immer automatisch der primäre Freigabeschlüssel zugewiesen.

Zuordnung des primären Freigabeschlüssels

Für den primären Freigabeschlüssel sind keine weiteren Angaben erforderlich, die Zugriffsrechte (Lesen/Schreiben/Einfügen/Löschen) sind standardmäßig immer alle gesetzt.

Schritt 2: Zuordnung weiterer Freigabeschlüssel

Anschließend können dem Datensatz weitere Freigabeschlüssel zugeordnet werden. Diese erlauben anderen Institutionen den Zugriff auf den freigegebenen Datensatz. Dazu wird erneut der (+)-Knopf betätigt. Nun werden alle weiteren Freigabeschlüssel zu Auswahl angeboten, die von der eigenen Organisation bereits abonniert worden sind. Ist der gewünschte Freigabeschlüssel bereits aufgelistet, wird er markiert und die Auswahl mit OK bestätigt.

Zuordnung weiterer Freigabeschlüssel

Sollte der gewünschte Freigabeschlüssel noch nicht aufgelistet sein, kann er mit dem (+)-Knopf rechts neben der Liste hinzugefügt werden.

Erzeugen eines neuen Freigabeschlüssels

Dazu ist der öffentliche Schlüssel der Organisation erforderlich, mit welcher der Datensatz geteilt werden soll. Dieser wird im Feld Organisation key eingetragen. Durch Betätigung des Sync-Knopfes rechts neben dem Feld wird die Gültigkeit des öffentlichen Schlüssels geprüft. Wurde die Überprüfung positiv abgeschlossen, wird automatisch der Name der Organisation im Feld Geteilt mit angezeigt. Schließend wird über die darunterliegenden Checkboxen festgelegt, welche Zugriffsrechte der anderen Organisation auf den Datensatz in der BeeCollect Cloud eingeräumt werden sollen.

Anschließend kann der neu angelegte Freigabeschlüssel dem Datensatz wie oben beschrieben zugewiesen werden. Ab jetzt steht der Freigabeschlüssel dann auch bei der Freigabe anderer Datensätze zur Verfügung.

Freigabe über das Modul Objektgruppe

Sollen mehrere Datensätze für die BeeCollect Cloud freigegeben werden, bietet sich die Nutzung der entsprechenden Funktion im Modul Objektgruppe an. Es wird also zunächst, falls noch nicht geschehen, eine Objektgruppe mit den zu veröffentlichenden Datensätzen angelegt und diese im Modul Objektgruppe geöffnet.

Anschließend wird die Mehrfachauswahl zur Freigabe der Gruppenfunktionen aktiviert und alle Datensätze der Objektgruppe ausgewählt. In der Auswahlliste Aktionen kann nun die Aktion Teilen in BC Cloud gewählt werden.

Hinweis: Für die Ausführung von Gruppenfunktionen ist eine explizite Berechtigung erforderlich. Fehlt dem angemeldeten Benutzer die entsprechende Berechtigung, wird die betreffende Aktion nicht zur Auswahl angeboten. Die Berechtigungen werden im Modul Benutzer, Benutzergruppen oder Module erteilt.

Gruppenfunktionen im Modul Objektgruppe

Die folgenden Schritte sind dann äquivalent zur Freigabe einzelner Datensätze.

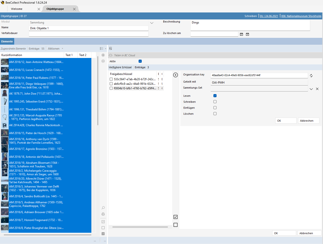
Cloud-Freigabe im Modul Objektgruppe

Ein wichtiger Unterschied ist die Checkbox Aktiv, die es nur bei der Freigabe über das Modul Objektgruppe gibt. Diese muss gesetzt sein, wenn die entsprechenden Datensätze für die BeeCollect Cloud freigegeben werden sollen. Ist die Checkbox nicht gesetzt, wird eine ggf. vorhandene Freigabe für den oder die ausgewählten Freigabeschlüssel bei den ausgewählten Datensätzen der Objektgruppe entfernt. Das bedeutet, über die Freigabefunktion der Objektgruppe kann die Freigabe in der BC Cloud sowohl gesetzt, aber eben auch beendet werden.